Adattárházi modellezés
(adatpiac építés)
Az adattárház bevezetés első lépéseként el kell döntenünk, hogy az
adattárház központi adatmodelljét megvásároljuk-e (mert a piacon kaphatóak
iparági sztenderd adatmodellek) vagy elkészítjük saját magunk.
Saját adattárház adatmodelljének megtervezéséhez, akkor először elkészítjük
a logikai adatmodellt, majd ebből előállítjuk a fizikai adatmodellt is.
Specifikáció alapján egy számítógépes rendszer felépítése a vízen járáshoz hasonlítható ... Sokkal könnyebb, ha be van fagyasztva
Logikai adatmodell
elkészítése
A logikai adatmodell tervezéséhez fel kell mérnünk az üzleti igényeket.
Ez gyakorlatilag abból áll, hogy elkérjük az összes riportot, amit a jövőben
az adattárházból akarnak előállítani, és lefolytatunk egy csomó interjút, ahol
kifaggatjuk a leendő felhasználókat az igényeikről.
Ezek után megfogjuk az igényfelmérések megbeszélés jegyzőkönyveit, a
riportokat, és elkezdünk logikai adatmodellt tervezni.
Általában a mutatószámokkal (Measures) és elkezdjük a kigyüjtést és
egységes diefinició halmazba csoportosítjuk:
- Mi a mutató neve,
- Mi a definíciója,
- Mi a mértékegysége,
- Hogyan összegezzük fel az idő és más dimenziók mentén,
- Mi a képlete, ...
Majd ugyanezt megcsináljuk az attribútumokkal is a mutatószámok ismérvei
alapján: pl.: Értékesítés napja, cikkcsoport neve, vevő címe, ...)
Az egységesítés során „konformizáljuk" a mutatókat (measures) és az
attribútumokat is.
Pl.: A [bejelentés dátuma], a [keletkezés dátuma], a [rögzítés dátuma],
[létrehozás dátuma] mind-mind ugyanazt a dátumot jelenti, csak ennyi féle néven
nevezik a vállalatnál. Ekkor ezeket elnevezzük egységesen mondjuk [rögzítés
dátuma]-nak és utána következetesen ezt használjuk mindenhol.
Az adattárház vagy egy üzleti intelligencia rendszer bevezetésének egyik
legnagyobb hozzáadott értéke az lesz, hogy pontosan definiálva és egységesítve
lesznek ezek mutatók, és mindenki azt fogja érteni rajtuk, amit valójában
jelentenek.
Meg kell vizsgálni, hogy az egyes az attribútumokat kell-e, lehet-e
dimenziókba rendezni.
Pl.: A dátum dimenzió attribútumai pl.: a hét, negyedév, hónap, év, ...
lesznek. A vevő dimenziót a vevőcsoport, vevő neve, vevő címe, ...
attribútumokból fogjuk felépíteni. Ezzel összeállnak az adattárház dimenziói is
Figyelni kell továbbá, hogy a logikai adatmodell tervezése során,
hogy az adatmodell legyen:
- Az üzleti felhasználók számára érthető, és könnyen
használható
- Az adatmodell fedje le a jelenlegi összes elemzési
igényt, de legyen nyitott a jövőbeli igények kielégítésére is.
Tehát az összes üzleti igényt átforgattuk dimenziókká és mutatószámokká
(measure), és ebből előállt egy olyan dokumentum amit logikai adatmodellnek
hívunk.
Az elkészült egységesített logikai modellel elkészül egy BUS mátrix is, ami
megmutatja, hogy az egyes mutatószámok milyen dimenziók mentén lesznek
értelmezve.
Fizikai adatmodell
elkészítése
A logikai adatmodell további finomítása (forrás rendszeri információk
felhasználásával) kiegészítése az alábbi témákkal:
- mező típus, hossz, pontosság, értékkészlet, kötelező töltöttség,
adathiány kezelés szabályok
- különböző tábla kulcs és adatforgató információk, megkötések és
szabályok
- hisztorizációs és státusz követő információk kezelése
- kapcsolatok típusa, halmaz műveletek kezelése (beágyazás,
tartalmazás, ..)
- adatbázis tábla indexelés, particionálás, tömörítés, analizálás
lehetőségek felmérése
Tehát a fizikai adatmodell elkészítésekor a
célunk a logikai adatmodell finomítása, hogy az nagy
adatmennyiségeket is hatékonyan kezeljen,
gyorsan választ adjon az üzlet kérdéseire, tároljon minden változást
historikusan, könnyű legyen karbantartani és üzemeltetni, stb.
PD különleges objektum
kezelések:
A logikai adatmodellben létező, de fizikai adatmodellben máshogy megjelenő
objektumok adatlapján jelölhetjük, hogy a LDM → PDM konverziónál ezt az
elemet nem kell átvinni:
Például. egy-egy relációval rendelkező entitások vagy a logikai modellben
néhány referencia-entitás.
Az entitást csak akkor lehet logikaiként megjelölni, ha belépünk a
tulajdonság adatlapjára, és töröljük a „Generálás” jelölőnégyzet jelölését.
Ez biztosítja, hogy az összes ilyen entitást ne vegyük figyelembe az LDM →
PDM átalakításakor.
Adattárházak
általános architektúrája
STAGE
(érkeztető terület)
• forrásrendszerrel megegyező tárolási struktúra
• forrásadatok többnyire napi táblapartíciókban
• adatfogadás vagy beszerzés
• forrásadatok változtatásmentes archiválása
• Teljes újratöltés lehetősége
DW
(konszolidációs terület)
• egységes üzleti adatmodell
• helyettesítő kulcs képzése
• forrás természetes kulcsainak tárolása
• történeti adattárolás
• elsődleges, egyedi és idegen kulcsok beállítása
• forrásrendszeri fix értékkészletek egységes tárolása
• forrásoldali fizikai törlés kezelése
• szótár-, törzs-, kapcsoló- és esemény típusú táblák
• technikai mezők: OBJ_TIPUS, FORRAS_AZON_1…5
DM (elemzések
kiszolgáló területe)
• helyettesítő kulcs megtartása
• különböző aggregáltsági szint több rétegen keresztül
• újrafuttathatóság a folyamatos bővítések miatt
• aggregátumok üzleti paraméterezés alapján
• helygazdálkodás kérdése, visszamenőleges adattárolás
Fejlesztési
folyamat és modell készítés összeföggése
Olyan DWH-s fejlesztési elem amely DW vagy DM objektumot annak tulajdonságán
érint csak úgy élesedhet, ha a modell változtatások a megfelelő fizikai
modellen is át vannak vezetve ill. a Modell felelős jóváhagyta.
Az adatváltozási jóváhagyás után, azonos érvényességi intervallumra
jóváhagyott külön adat modell eltűnik az éles adatmodellből, mivel további
tárolása fizikai szinten felesleges.
Az adatbázis a modellezett rendszer aktuális állapota mellett a múltbeli
adatokat is tartalmazza visszakereshetően visszaállíthatóan.
A fizikai rendszertervnek
legalább a következő tartalommal kell rendelkeznie:
• Szoftver környezet függőségek, a rendszer szoftver környezet függőségei;
• Tervezett modulok és eljárások: Név és magyarázat; az adott programozási
környezet modulok, funkciók felsorolása, magyarázata.
• Szolgáltatási funkciók funkciók (elemzés, kimeneti kötött formátumú riportok,
adat átadások),
• Adattöltéssel kapcsolódó alkalmazás funkciók
• Tábla terv és függőségek: Adatmodell, indexek, constraintek, egyedi kulcsok,
idegen kulcsok.
• Adatáramlási terv: a rendszer által kezelt adatok forrásának és
feldolgozási folyamatának részletes bemutatása,
• Folyamatok: Töltő folyamatok, bach folyamatok (nagy tömeges háttér
feldolgozás, job-ok)
• Interfészek részletes fizikai specifikációja
Feladat és felelősség
A DWH rendszerszervező és Business analyst adatmodellező feladatot is ellát, feladata
bővül az adattárház és az üzleti intelligencia rendszer adatmodelljének
elkészítésével.
Ő az, aki az üzleti igényfelmérés eredménye alapján elkészíti a logikai majd
a fizikai adatmodellt. Jellemzően részt vesz az üzleti igényfelmérésekben is.
Modellezés szempont rendszere
Az összes adatmodell elemre is értelmezhető az illeszkedés, a
konformitás fogalma. Így a változók esetében is beszélhetünk
összeférő változókról, amikor is az azonos változó elnevezés mögött azonos
jelentés és azonos szerkezet húzódik meg az adattárház modell minden
adatkockája esetén.
Az adatelemzési igények feltárása után létrehozott adatmodelleket
véleményezni kell, valamint használati esetekkel alátámasztott
javaslatokat kell megadni.
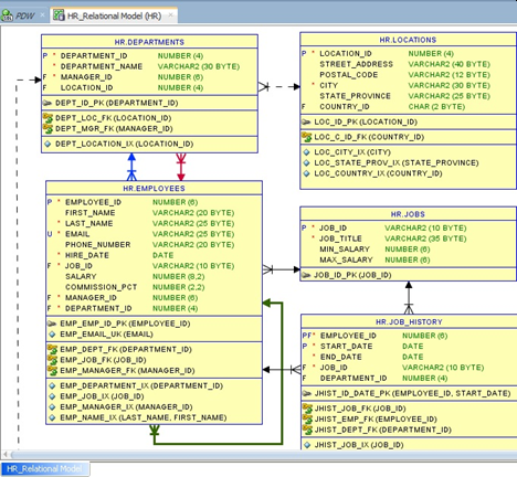
Kapcsolatok minta: (HR séma részlet)
SqlDeveloperben így néz ki:
Kék nyíl :
Minden dolgozó egy osztályon dolgozik
Piros
nyíl : Minen osztálynak van egy vezetője
Zöld nyíl :
Minden dolgozónak van egy vezetője (táblába visszaforduló nyíl)
PowerDesigner-ben pedig így néz ki:
Kapcsolatnál
a a függés erőssége:
Ha van kapcsolat a táblák között akkor folyamatos vonal (Mandatory), ha lehet akkor szaggatott vonal. (az ábrán
láthatóság miatt kötelezőséget állítottam be)
Az igazi modellben ez szaggatott vonal kellene
ábrázolni, mert például van olyan dolgozó akinek nincs vezetője (vagy mert
ő a legmagasabb szintű vezető, vagy mert még éppen kinevezés alatt áll a vezető
[ezért nincs] )
Kapcsolat
irányultság jelölése:
A kapcsolatokban szereplő egyedeket szerepük szerint nevezik még főegyednek
vagy szülőnek, illetve alegyednek vagy gyereknek.
A logikai adatmodell szokásos ábrázolási módja szerint a „sok” oldalra
nyílhegyet rajzolhatunk.
A nyíl hegye a főegyedtől az alegyed felé mutat.
A logikai adatmodell szokásos ábrázolási módja szerint a „sok” / N oldal
felé mutat a nyíl hegye. (Írányultság, kapcsolat jellege)
Pl.:
Típus szótár tábla felé nyílhegyek vannak
← TIPUS_DICT →
History táblákból sok nyíl indul ki
→ VASARLAS_HIST ←
Kapcsolat
típusai
1 : 1 ==> egy az egyhez kapcsolat
1 : n ==> egy a többhöz kapcsolat
n : n ==> több a többhöz kapcsolat (külön kapcsoló
táblára van még szükség a modellben)
Multidimenzios
modell készítése
Fizikai modell táblák
megjelölése melyikből lesz dimenzió tábla és melyikből ténytábla
Lépések
Bal felső sarokban ikonok jelennek meg a típusba sorolás szerint







Megjegyzések
Megjegyzés küldése